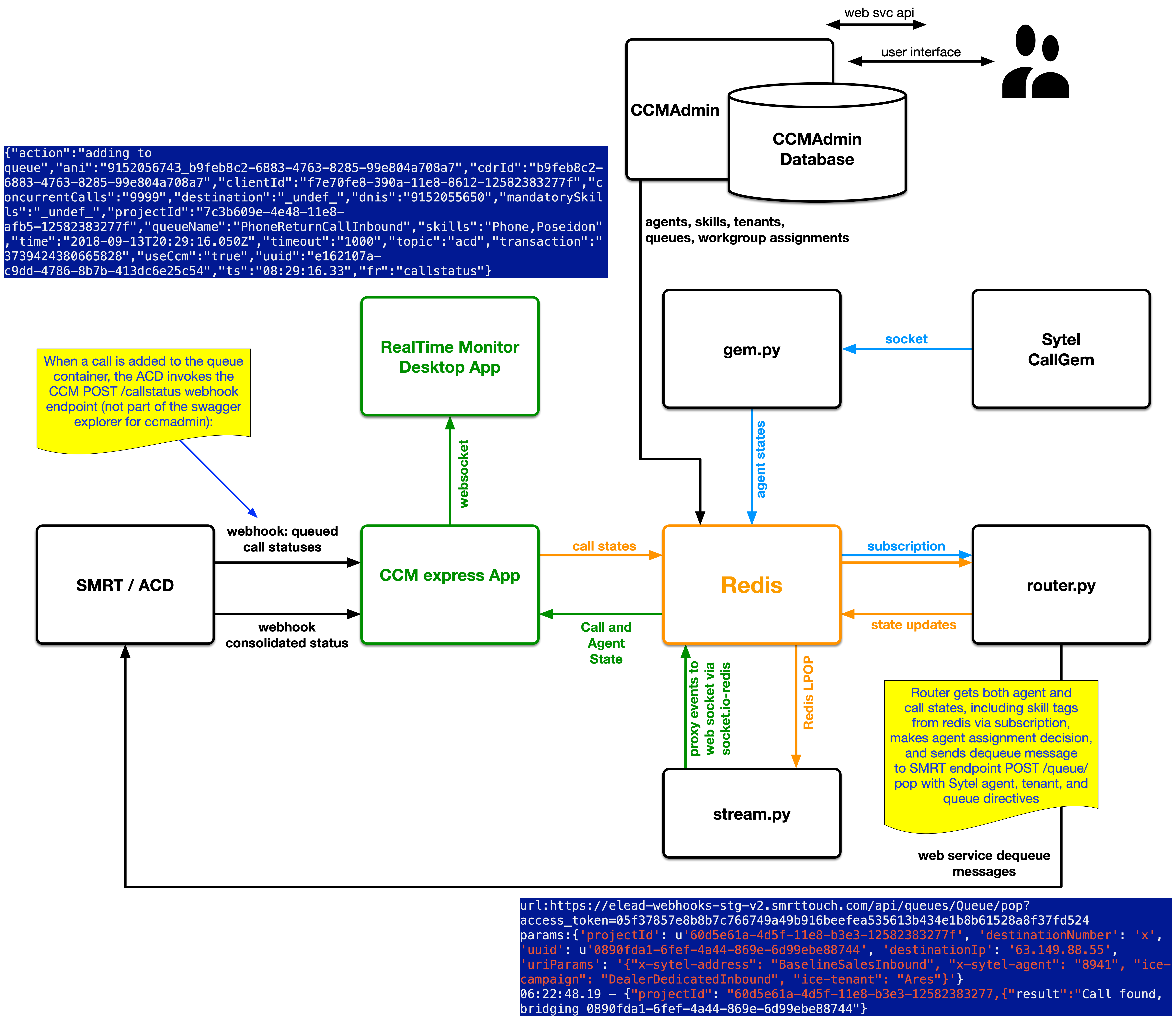
CCM Data Flow
Figure 2 shows the components and major data flows of the CCM system.
| Component | Description |
|---|---|
| CCM Admin | See CCM Admin |
| Vitalsigns (not shown) | Identity and privilege provider |
| SMRT | Responsible for call intake, queueing, and dequeueing / bridging; Provides notification of call status events via webhook subscriptions |
| CCM Web (Express) App | Processes webhook messages and serves Monitor and Lists Web Apps |
| Sytel CallGem | Processes subscriptions to SDMP socket messages; Used by CCM to receive near real time agent state updates and queue status updatesk |
| gem.py | CallGem subscriber / listener process; Receives messages from CallGem and updates Redis |
| stream.py | Filters and broadcasts status messages to Monitor web clients via websockets |
| router.py | Processes call and agent status updates, makes agent assignment decisions based on call skill requirements and agent skills and availability |
